Issues with importing data in SMART Connect

Hello all!

I have a query regarding obtaining my patrol data from SMART device and Connect. My SMART device was configured for cable transfer of data, but the data is not appearing on connect. I exported a .json file from my device following this. However, when I try to import the file into SMART Desktop, it shows the following error:


If anyone has a suggestion of how I can get the data imported, I would greatly appreciate it.
Thank you!

To clarify, are you using the drop-down menu Field Data->SMART Mobile->Import? I have not seen that error message on this path.

-Justin

Yes, I think the problem is using the wrong menu item, I think you used:
Patrol->Patrol Data->Import Patrols

That only imports the xml patrol format that is created when you use that same menu’s export option for existing smart patrols.

For raw data from the device, you have to use the one Justin mentioned above:
Field Data->SMART Mobile->Import

Hi all,
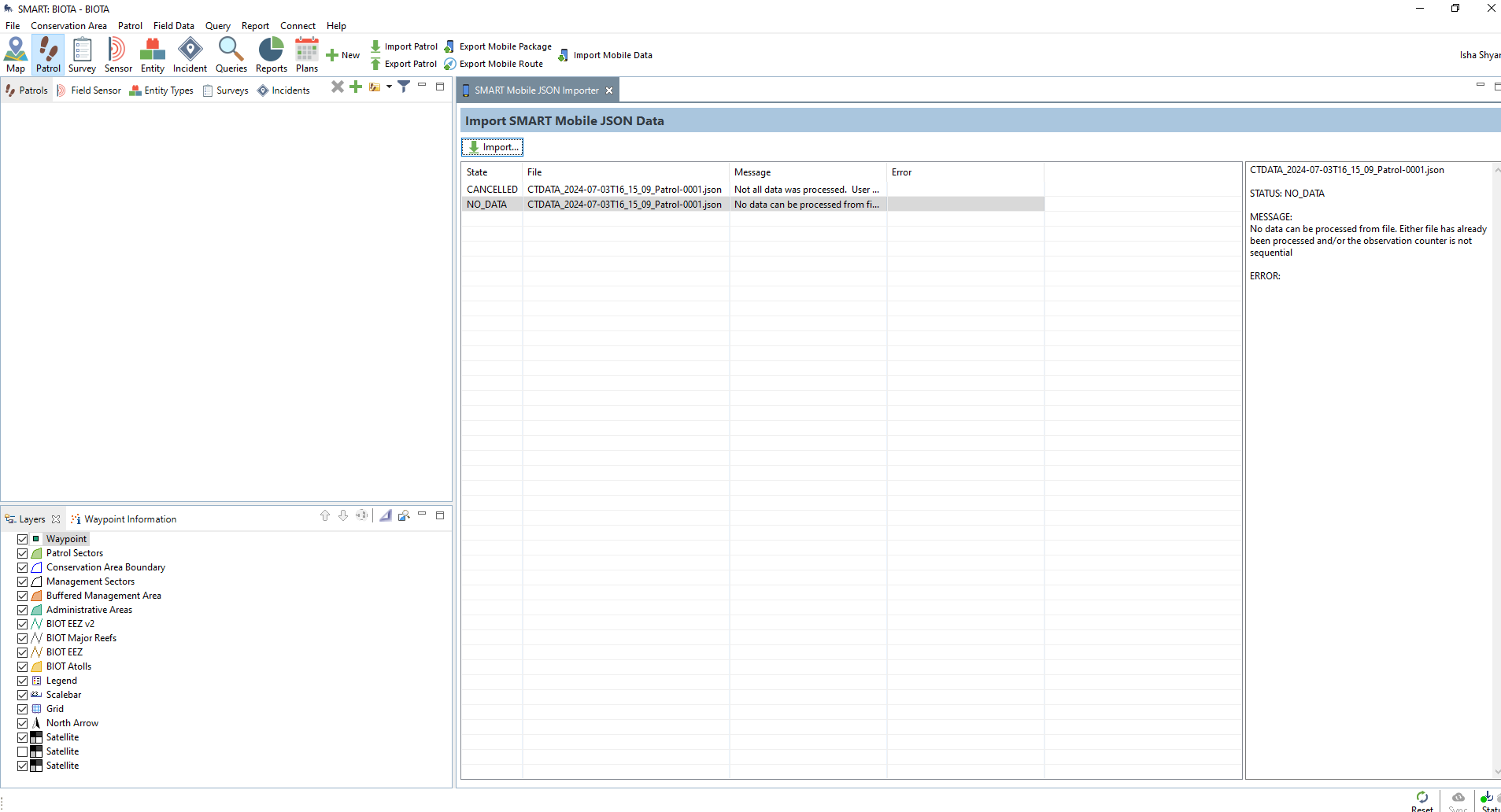
Thank you for your help. I tried importing from field data but that is giving errors too, and I can’t seem to get the patrol data in. The error screen grabs are below:

: